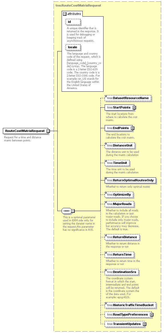
element RouteCostMatrixRequest
diagram routing_p3.png
namespace http://www.mapinfo.com/routing/service/v1
type tns:RouteCostMatrixRequest
properties
content complex
children tns:DatasetResourceName tns:StartPoints tns:EndPoints tns:DistanceUnit tns:TimeUnit tns:ReturnOptimalRoutesOnly tns:OptimizeBy tns:MajorRoads tns:ReturnDistance tns:ReturnTime tns:DestinationSrs tns:HistoricTrafficTimeBucket tns:RoadTypePreferences tns:TransientUpdates
attributes
Name Type Use Default Fixed Annotation
id xsd:string optional
A unique identifier that is returned in the response. It is used for debugging or keeping track of asynchronous requests.
locale xsd:string optional
The language and country code of the request, which is defined using [language_code]_[country_code] syntax. The language code is a 2-letter ISO-639 code. The country code is a 2-letter ISO-3166 code. For example: en_US stands for the English language within the United States of America.
description
Request for a time and distance matrix between points.



© 2017 Pitney Bowes Software Inc. support.pb.com